汇聚层

三层网络架构中汇聚层交换机一定做接入网关吗?
图片尺寸600x411
hcie笔记汇聚层和接入层的基础知识
图片尺寸1161x737
第1讲 互连网概念综述 层次化的网络结构定义 核心层 汇聚层 访问层
图片尺寸1080x810
接入层,汇聚层,核心层
图片尺寸549x413
网络拓扑中什么是核心层什么是汇聚层
图片尺寸750x538
汇聚层
图片尺寸981x466
hcie笔记汇聚层和接入层的基础知识
图片尺寸276x281
使用canvas画椭圆并标识椭圆上的点
图片尺寸1010x483
hcie笔记汇聚层和接入层的基础知识
图片尺寸487x194
网络设计分三层:核心层,汇聚层,接入层
图片尺寸1080x810
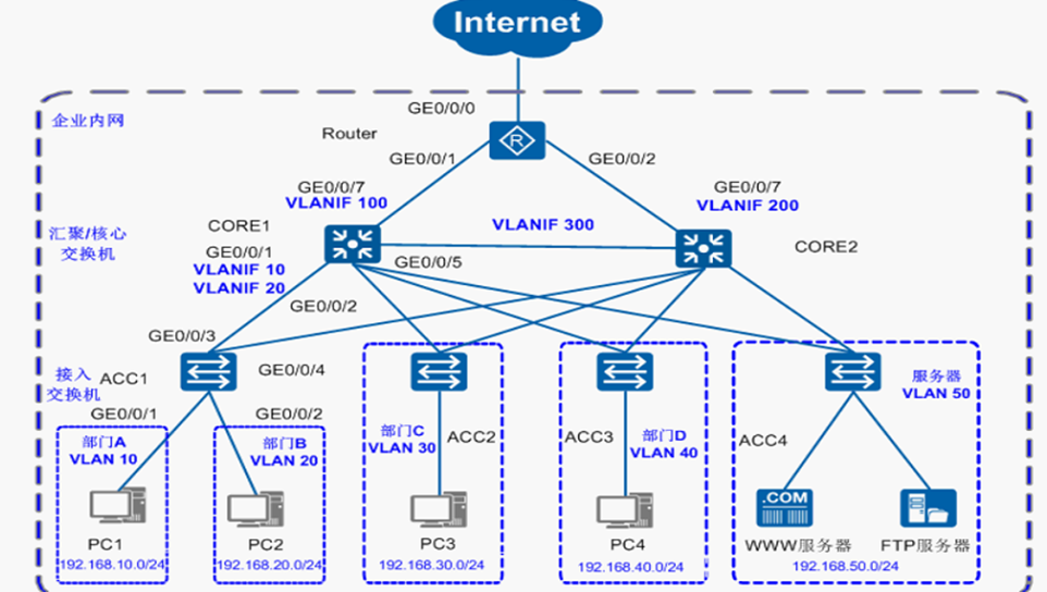
note:3主要用于接入终端 ,端口安全,延续汇聚层的访问控制和策略,网络
图片尺寸962x544
骨干层 汇聚层 接入层
图片尺寸474x337
接入层交换机,汇聚层交换机和核心层交换机的区别
图片尺寸800x334
层次化网络–二层结构(时下流行):常见拓扑结构:网络设备分类:交换机
图片尺寸1580x864
核心网承载网接入网核心层汇聚层接入层
图片尺寸464x507
图1-1 在企业网/园区网汇聚层应用
图片尺寸554x487
网络拓扑结构图(简化) 核心层 汇聚层 接入层
图片尺寸1080x810
接入层交换机,汇聚层交换机和核心层交换机的区别
图片尺寸800x490
路由器可以直接接入交换机中心汇聚层吗
图片尺寸1019x543
深度学习笔记卷积神经网络汇聚层池化层
图片尺寸305x136