解码过程

ffmpeg编解码
图片尺寸351x820
图2. 编码,解码的过程
图片尺寸1498x638
ffmpeg视频解码流程
图片尺寸1340x730
mb解码流程
图片尺寸549x782
【android 音视频开发打怪升级:音视频硬解码篇】二,音视频硬解码流程
图片尺寸1236x840
一种二维条码及其编解码方法
图片尺寸1439x1504
matlab实现hdb3码的编解码过程_第1页
图片尺寸920x1303
公司战略解码基本过程
图片尺寸961x1280
ffmepg解码流程图
图片尺寸1691x473
视频编码与解码
图片尺寸1071x960
h264解码过程比较复杂,这里仅简要概述大致流程大家好,又见面了,我是
图片尺寸1000x603
实现码的编解码过程
图片尺寸920x1303
图3-8 h.263的解码流程图
图片尺寸427x333
编码解码通信系统编码解码流程
图片尺寸1108x720
2, 编码—解码的全过程选择性记忆——接收者根据自己的需要,在已经
图片尺寸618x300
编码过程
图片尺寸578x308
音视频 ffmpeg解码详解
图片尺寸993x801
视频的编解码格式
图片尺寸690x555
浏览器编码解码过程是怎么样的? - 知乎
图片尺寸2873x1184
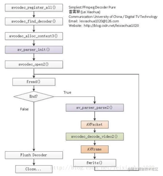
ffmpeg的解码过程
图片尺寸684x737