JavaScript思维导图

js课思维导图
图片尺寸3344x1894
javascript思维导图
图片尺寸2397x5171
js基础知识思维导图
图片尺寸1534x2732
javascript字符串函数3.javascript流程语句2.javascript运算符
图片尺寸1655x1946
jquery源码解析(架构与依赖模块)_慕课学习笔记思维导图
图片尺寸3038x2800
javascript基础知识总结(6张思维导图)
图片尺寸6102x3290
javascript学习总结思维导图篇
图片尺寸1080x2703
javascript函数及运算符思维导图
图片尺寸1198x2299
javascript巧用思维导图来轻松学习javascript
图片尺寸1732x1076
javascript基础笔记思维导图
图片尺寸2405x1511
数组4.javascript字符串函数3.javascript流程语句2.javascript运算符
图片尺寸1666x2545
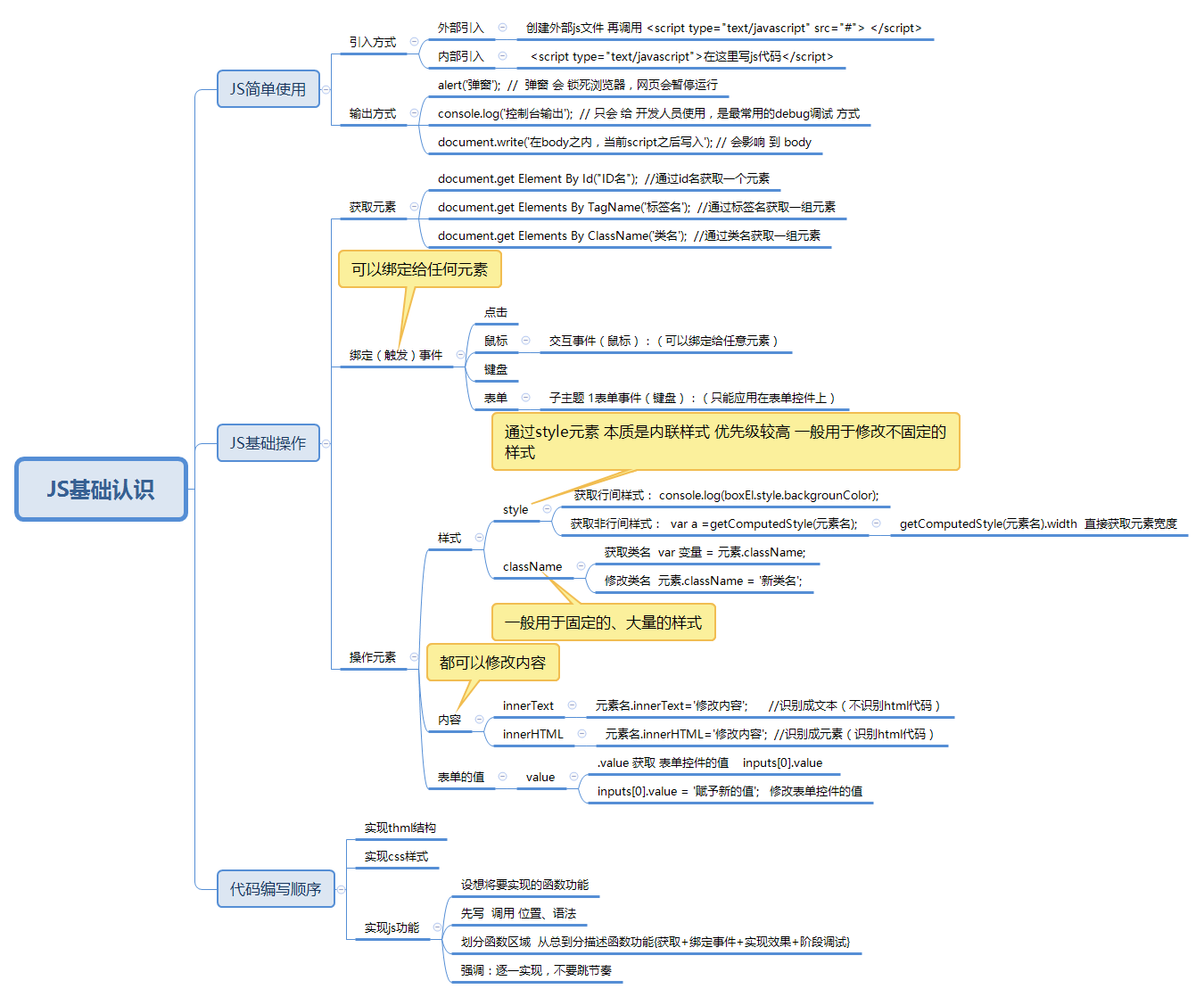
javascript的学习思维导图第一篇共4js常识性的基础认识
图片尺寸1350x1118
javascript的属性操作与样式操作思维导图
图片尺寸3823x6069
温故而知新, 8 张 javascript 思维导图助你成长
图片尺寸1998x2750
javascript思维导图
图片尺寸1523x1057
javascript思维导图
图片尺寸1809x3057
javascript进阶复习(内含思维导图)
图片尺寸2284x946
javascript基础思维导图
图片尺寸549x610
好记性不如烂笔头,so,我收集的 9 张 javascript 相关的 思维导图(非
图片尺寸3177x3031
javascript学习总结思维导图篇
图片尺寸1080x1529