apollo框架

apollo整体架构学习入门
图片尺寸1121x699
apollo是一套高性能,弹性的自动驾驶框架,它能加速自动驾驶的开发
图片尺寸1622x640
百度apollo车路协同方案全面开源,开发者和企业不用再重复造轮子
图片尺寸1741x933
apollo平台技术框架
图片尺寸1522x848
1. apollo各版本框架
图片尺寸720x379
baiduapolloapollo35计算框架cyberrt
图片尺寸1080x579
apollo(阿波罗)是携程框架部门研发的分布式配置中心,能够集中化管理
图片尺寸1151x770
apollo architecture v3
图片尺寸912x586
apollo技术框架由4层构成
图片尺寸1080x607
apollo整体框架分析应用集成apollo组件版本1.2.0springboot-1.5.
图片尺寸1080x807
apollo自动驾驶
图片尺寸796x445
02百度apollo技术框架介绍
图片尺寸670x373
baiduapolloapollo35计算框架cyberrt
图片尺寸1080x530
百度apollo1070各版本框架概述
图片尺寸1442x787
1.2apollo技术框架
图片尺寸1080x607
github - shadewalker/apollo: an open autonomous driving platform
图片尺寸1786x948
apollostudio高手之路1从边缘计算说起到全面认识apollostudio的架构
图片尺寸571x378
pb9038836补丁包apollo20框架及源码分析一软硬件框架
图片尺寸720x443
第三是实时通信框架cyber rt.之前使用的是ros, apollo 3.
图片尺寸1080x608
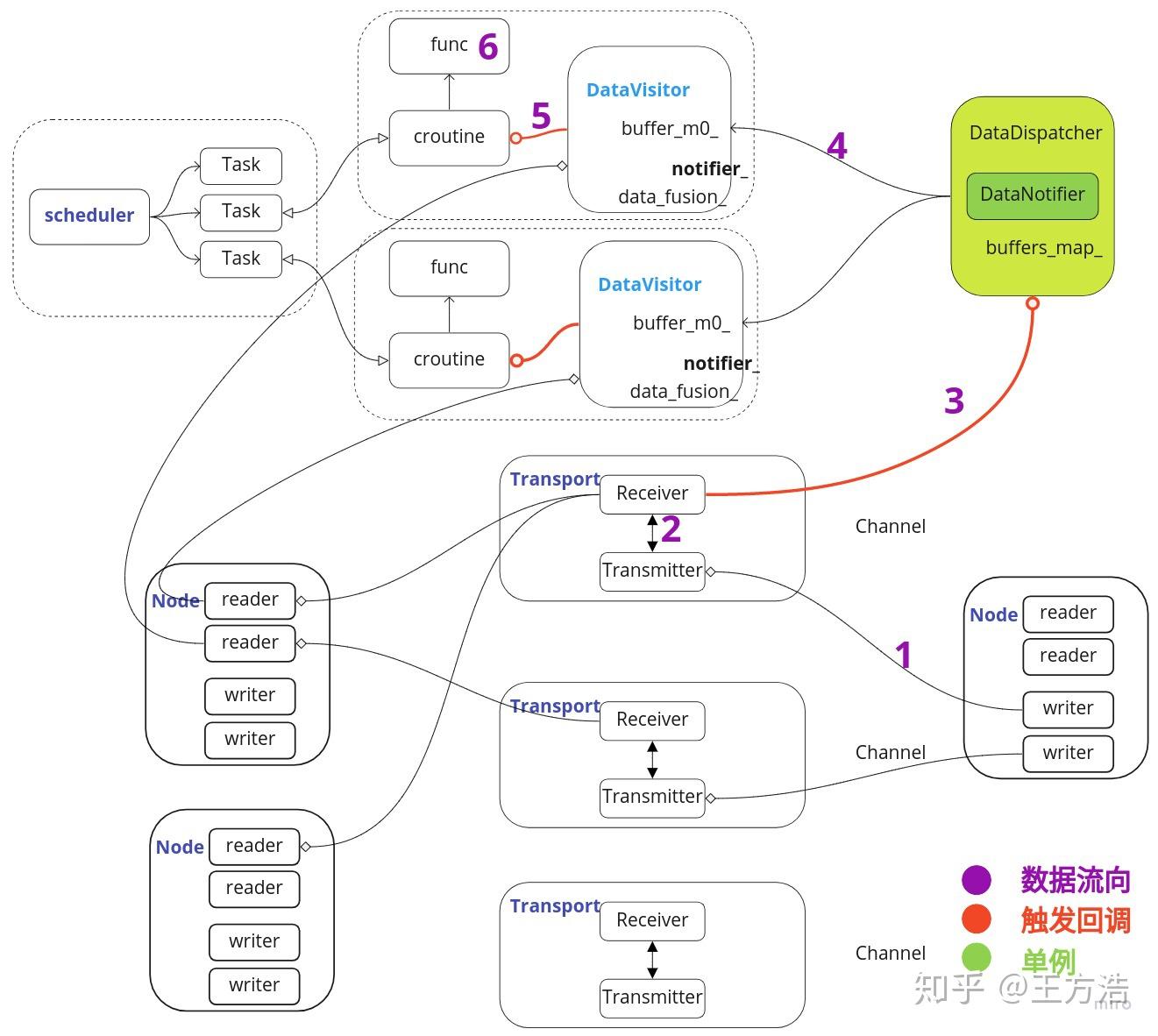
apollo介绍之cyber框架十一
图片尺寸1321x1182