content目录

合同条款通用部分目录内容.doc
图片尺寸794x1123
目录 content
图片尺寸1080x810
目录来啦!接封面后续
图片尺寸640x455
content | 目录
图片尺寸1002x799
content目录 content目录
图片尺寸1080x810
jq修改右键出现内容_word目录中编号与标题内容间隔太大,怎么办?
图片尺寸686x453
目录设计图片ai矢量模版下载
图片尺寸700x678
heres the content(目录)of book.
图片尺寸506x244
简约ppt边框目录文字框商务标题框内容框装饰元素设计模板psd素材
图片尺寸1667x1667
公司目录 彩页图片画册的开篇及目录模板图片content
图片尺寸265x341
下载解压之后,把程序的目录拷贝至project的中content目录下
图片尺寸406x582
微博公开课
图片尺寸690x4730
目录 content 1 岗 位 认 知 2 职 责 履 行 3 关 于 自 己 4 展 望
图片尺寸1440x810
产品目录包含哪些内容
图片尺寸700x525
第一阶段·linux运维基础-第2章·linux系统目录结构介绍
图片尺寸3360x2100
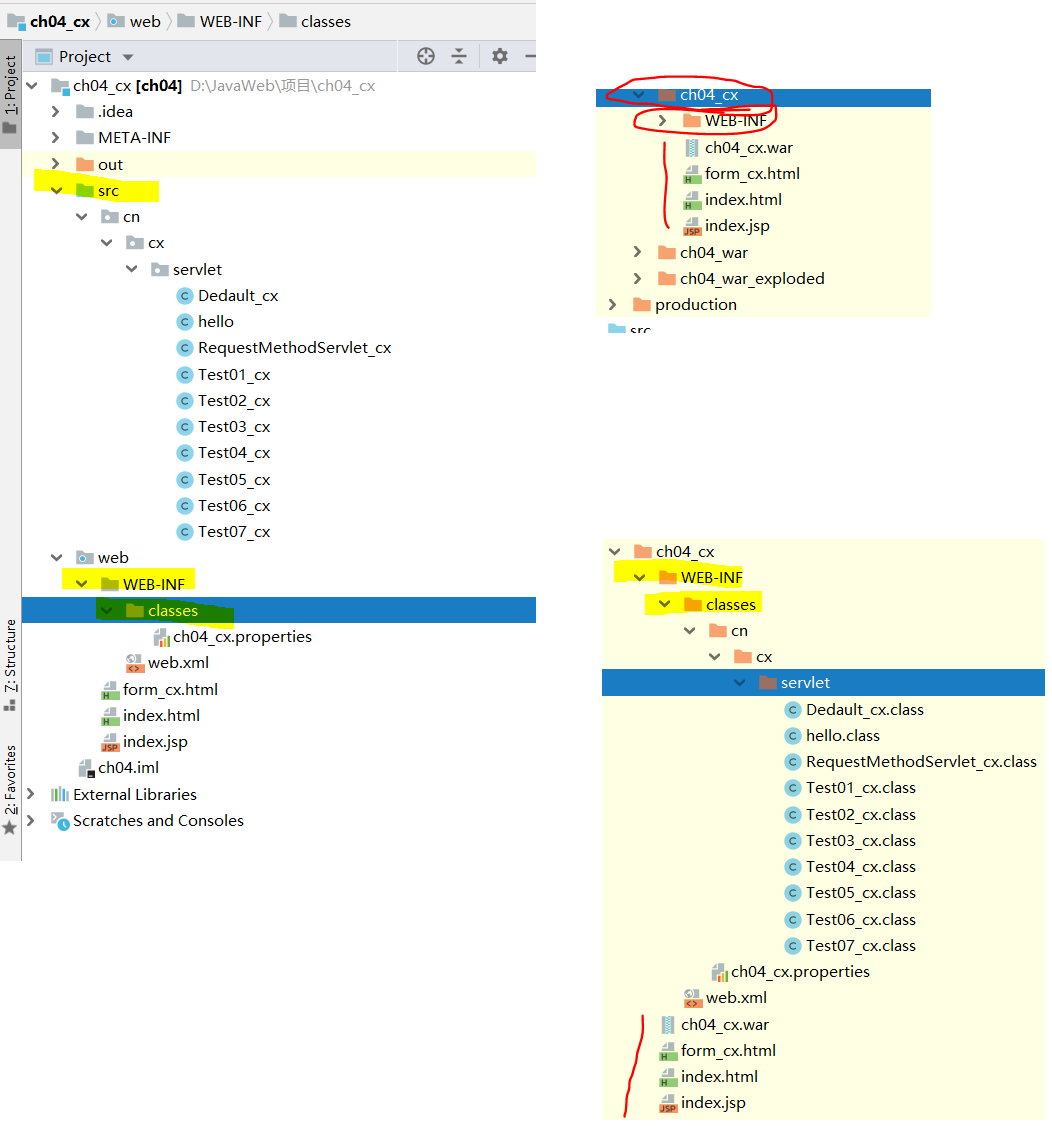
web项目webcontent目录结构参考(web-inf)-------web-web-inf/jsp.
图片尺寸1052x1128
千篇一律的ppt目录页设计能有点新意吗
图片尺寸1080x810
ppt目录content要不要加s?
图片尺寸640x272
webroot目录和webcontent目录的区别
图片尺寸462x293
目录(content)
图片尺寸540x603