defination

stock photo: defination dictionary meaning specification learn
图片尺寸450x451
defination:树(tree)是 n(n≥0)个结点的有限集.
图片尺寸768x636
final fantasy xv high defination new wallpapers
图片尺寸1920x1080
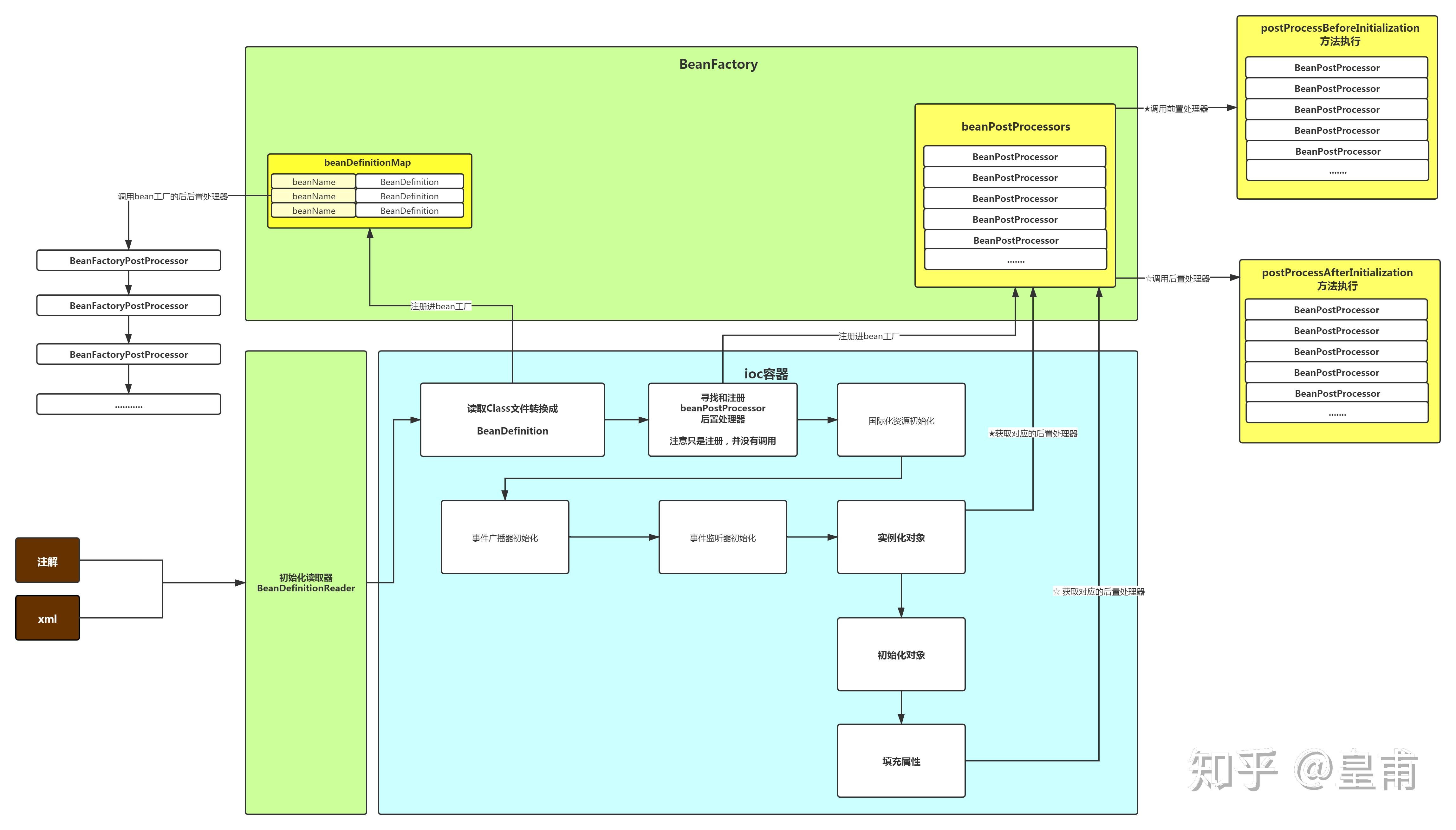
想要学会spring源码你必知必会的beandefinition原理
图片尺寸4592x2619
defination of ionisation energy今天的知识点不难,主要是对定义的
图片尺寸1080x1061
1,http defination:http协议运行于b/s架构之上(browser/server).
图片尺寸881x553
defination
图片尺寸472x343
45x high-defination wide angle lens macro por
图片尺寸800x800
analogpowerpinupfdefination
图片尺寸1158x917
spring加载bean流程解析
图片尺寸1000x649
final fantasy xv high defination new wallpapers
图片尺寸1980x1080
analog power pin upf defination
图片尺寸741x789
problem defination处理多标签分类的最简单的方法是利用训练多个单
图片尺寸588x357
强化学习笔记1
图片尺寸1024x561
stimulate – word of the day for ielts
图片尺寸770x645
存储过程end;procedure body;beginlocal varible definationascreate
图片尺寸1366x768
你应该要知道cc很容易忽略的小技巧不知道你就废了
图片尺寸500x439
iatf16949五大工具apqp介绍
图片尺寸474x409
海外直订no limit leader: a new defination of leadership 无限制
图片尺寸800x800
high defination picture
图片尺寸290x360