java的uml图

浅谈java类的设计
图片尺寸1512x825
java设计模式之抽象工厂模式
图片尺寸698x587
java 10种常见设计模式uml图
图片尺寸2212x1172
java map uml类关系图
图片尺寸3076x875
java飞机大战流程图_java课程设计-飞机大战
图片尺寸1760x967
java集合类图
图片尺寸1404x1055
java 设计模式中的命令模式详情
图片尺寸1233x704
java 10种常见设计模式uml图
图片尺寸1748x904
java集合类的uml类图
图片尺寸1079x735
java设计模式中的装饰者模式
图片尺寸1054x938
java框架图:uml类图 - 星海寻梦233 - 博客园
图片尺寸1680x1118
java之uml用例图
图片尺寸700x497
java-设计模式-策略模式
图片尺寸834x684
astah professional astah pro & uml user guide working with java
图片尺寸2466x1203
java策略模式uml图
图片尺寸851x520
java设计模式中用到的uml图
图片尺寸1083x633
(java进阶-设计模式)uml类图
图片尺寸1011x569
java抽象工厂设计模式之游戏实例解析大话java英雄联盟
图片尺寸1511x919
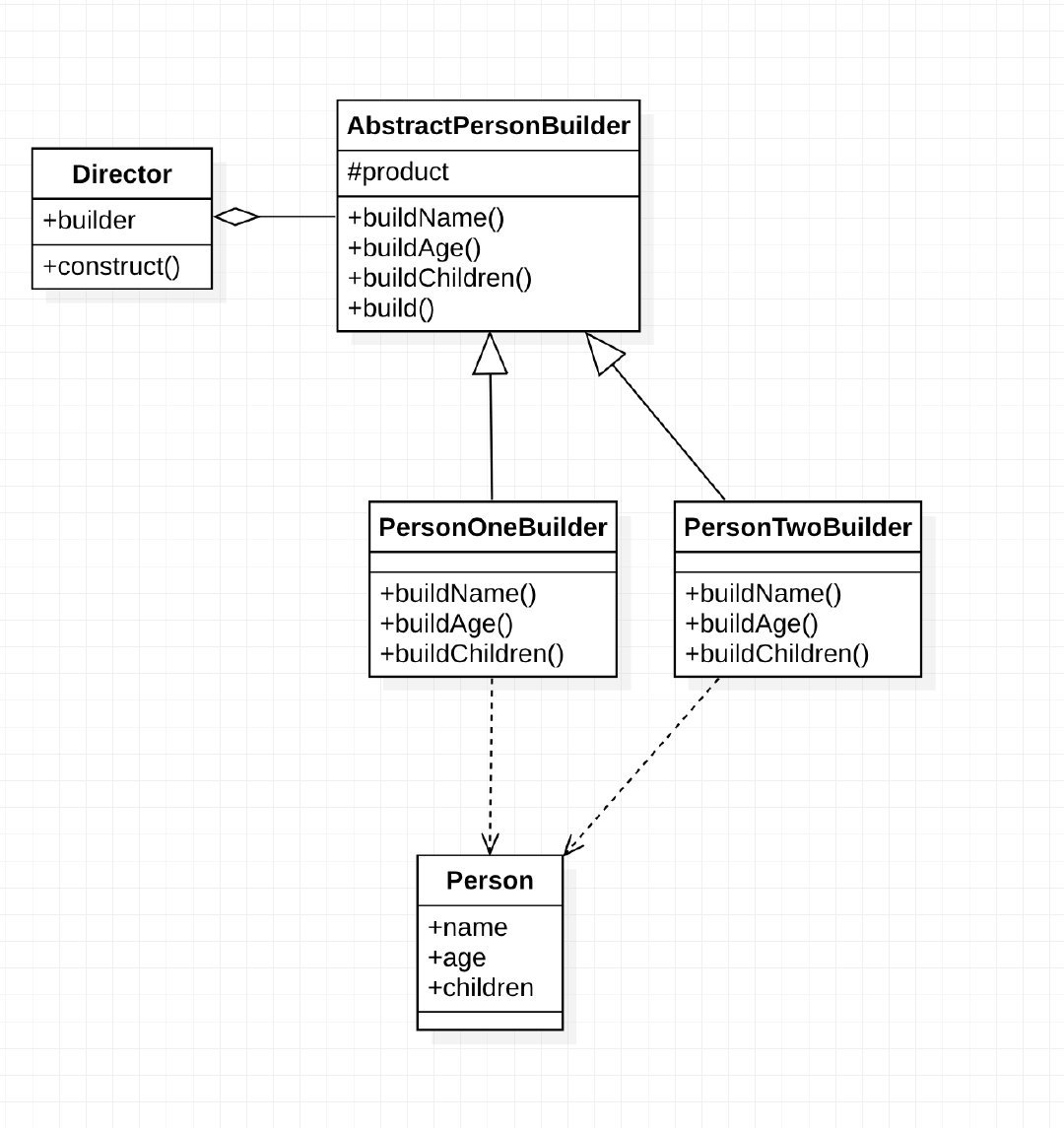
折腾java设计模式之建造者模式
图片尺寸1080x1145
java设计模式之代理模式
图片尺寸690x394