jetpack lifecycle

jetpack lifecycle 该怎么看?还肝否?
图片尺寸2134x814
jetpack之lifecycle组件原理解析
图片尺寸2144x1176
android jetpack系列之lifecycle
图片尺寸1652x650
jetpack之lifecycle组件原理解析
图片尺寸811x709
jetpack之lifecycle组件原理解析
图片尺寸1092x423
androidjetpack架构组件lifecycle入坑指南
图片尺寸1642x722
jetpack系列lifecycle
图片尺寸1144x1026
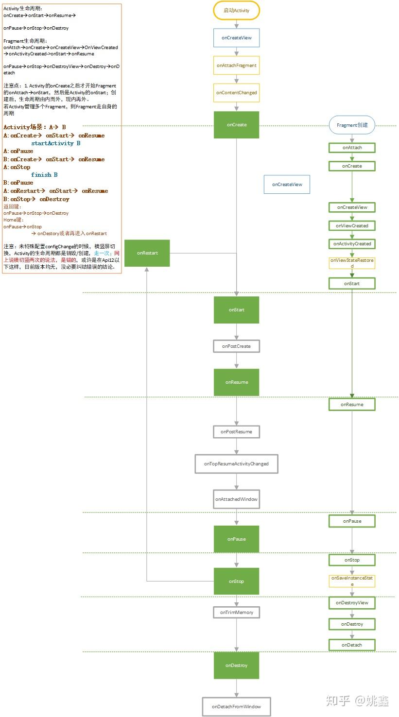
在activity的生命周期发生变化的时候,lifecycleobserver声明的注解
图片尺寸1750x1244
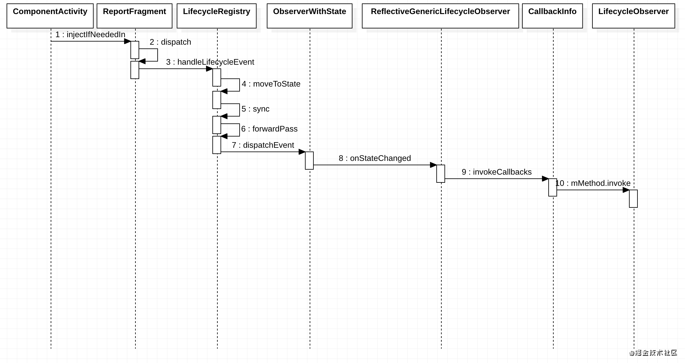
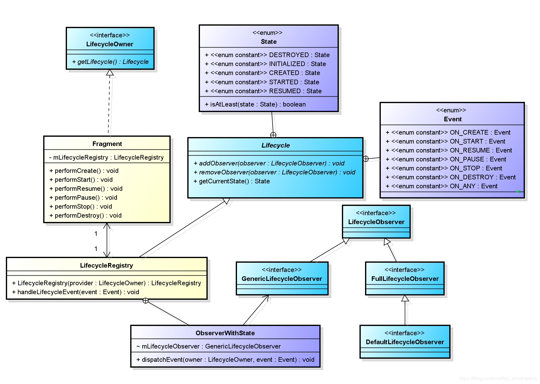
jetpack之lifecycle220源码分析
图片尺寸1318x790
重学安卓为你还原一个真实的jetpacklifecycle
图片尺寸1480x1200
android jetpack架构组件之lifecycle原理篇
图片尺寸876x340
jetpack之lifecycle使用及源码详解
图片尺寸1274x576
android jetpack架构组件之lifecycle原理篇
图片尺寸667x409
一点点入坑jetpacklifecycle篇
图片尺寸988x452
androidjetpacklifecycle从入门到精通
图片尺寸2190x1162
jetpacklifecycle源码分析
图片尺寸2532x1528
jetpack学习笔记之lifecycle原理
图片尺寸631x741
androidjetpack架构组件之lifecycle
图片尺寸732x284
android开发教程jetpack中支撑mvvm的livedatalifecycle原理解析
图片尺寸960x600
lifecycle
图片尺寸821x1476