spring 模块

spring 由 20 多个模块组成,他们可以分为数据访问/集成(data access
图片尺寸519x464
3,spring核心模块
图片尺寸849x650
spring框架体系结构
图片尺寸1853x750
spring体系思维导图
图片尺寸2445x1367
spring框架总结
图片尺寸1376x1196
spring核心模块及功能汇总
图片尺寸1256x940
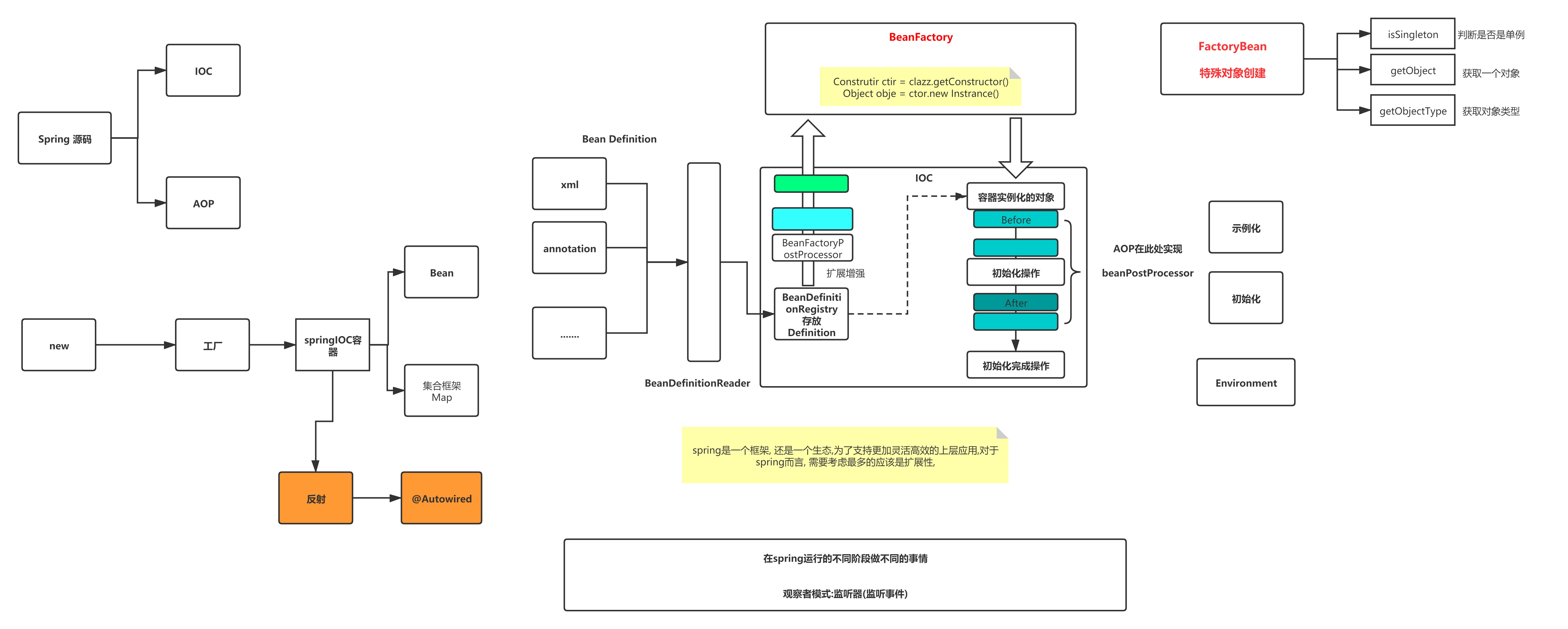
spring 源码分析
图片尺寸6397x2564
spring框架核心组件设计理念及设计模式分析
图片尺寸1668x1228
一,spring的整体架构和模块
图片尺寸1024x592
spring框架的七大模块
图片尺寸994x524
spring体系结构
图片尺寸1000x657
使用开源的 spring 框架可以形成模块化,可移植和可测试的 java 应用
图片尺寸865x426
spring核心模块
图片尺寸1080x529
spring系列(一),spring入门及七大模块
图片尺寸1106x677
spring框架一
图片尺寸1012x555
编程语言 > 详细 二,spring模块 spring框架大约由20多个小模块组成
图片尺寸682x497
spring支持最大20多个模块,根据所需选择即可core containerdata
图片尺寸525x459
spring开发框架的核心模块
图片尺寸2026x1120
spring 框架有哪些主要模块?
图片尺寸1918x966
3.spring模块
图片尺寸918x696