twincat3

twincat 3 的这种模块化设计是实现先进,灵活和稳定的平台及其长期
图片尺寸2400x1600
beckhoff科技推出twincat 3 自动化软件
图片尺寸300x217
(xml format),并把名字改成英文,例如下图中 twincat3_a1-cm25_demo
图片尺寸932x558
【送货上门】twincat 3. 从入门到精通 陈利君 机械工业出版社
图片尺寸800x800
005_twincat 3 oop_engppt
图片尺寸1080x810
tf5120twincat3roboticsmxautomation
图片尺寸720x720
【二手9成新】-twincat31从入门到精通陈利君编著机械工业出版社 仍
图片尺寸800x800
twincat 3 平台等级
图片尺寸550x550
twincat3适用于机器人技术的extendedautomation技术
图片尺寸1044x742
twincat3入门教程v415
图片尺寸1191x1684
twincat3组态profinet磁致伸缩位移传感器
图片尺寸1433x895
倍福|twincat3|iot-轻松,安全地将过程数据传输到移动终端设备
图片尺寸1210x863
twincat3报0x4550错误的解决方法
图片尺寸1704x972
twincat 3.
图片尺寸800x800
twincat3入门进阶硬件软件资源
图片尺寸952x805
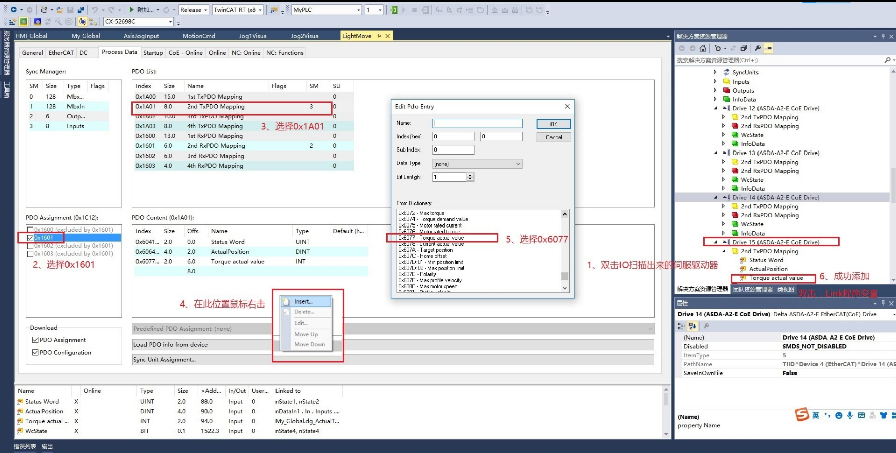
倍福twincat3中控制台达a2伺服使用
图片尺寸1779x900
twincat 3 授权
图片尺寸550x550
twincat3中基于udp协议通讯的c实现
图片尺寸1022x648
twincat3学习问题
图片尺寸619x473
倍福虚拟学院 | twincat 3 vision 的基础函数教程
图片尺寸1080x773